반응형
이번 포스팅에서는 Tomcat 서버 세팅을 다룬다.
이클립스에서 Tomcat 서버를 생성하는 방법을 모른다면 아래 포스팅을 읽고 오는 것을 권장한다.
환경 설정하고자 하는 톰캣 서버를 더블 클릭하면 설정 창이 뜬다.

빨간 상자로 표시해둔 세 부분이 여러분들이 바꿀 부분들이다.
Port 넘버를 8080에서 8181로 바꾼 이유는 오라클과의 포트넘버 충돌을 방지하기 위함이다.

이제 본격적으로 서버를 구동해보자.
두 개의 빨간 동그라미로 표시한 부분은 서버를 각각 구동/중지 해주는 버튼이다.

이제 웹 서버도 열어볼 것이다.
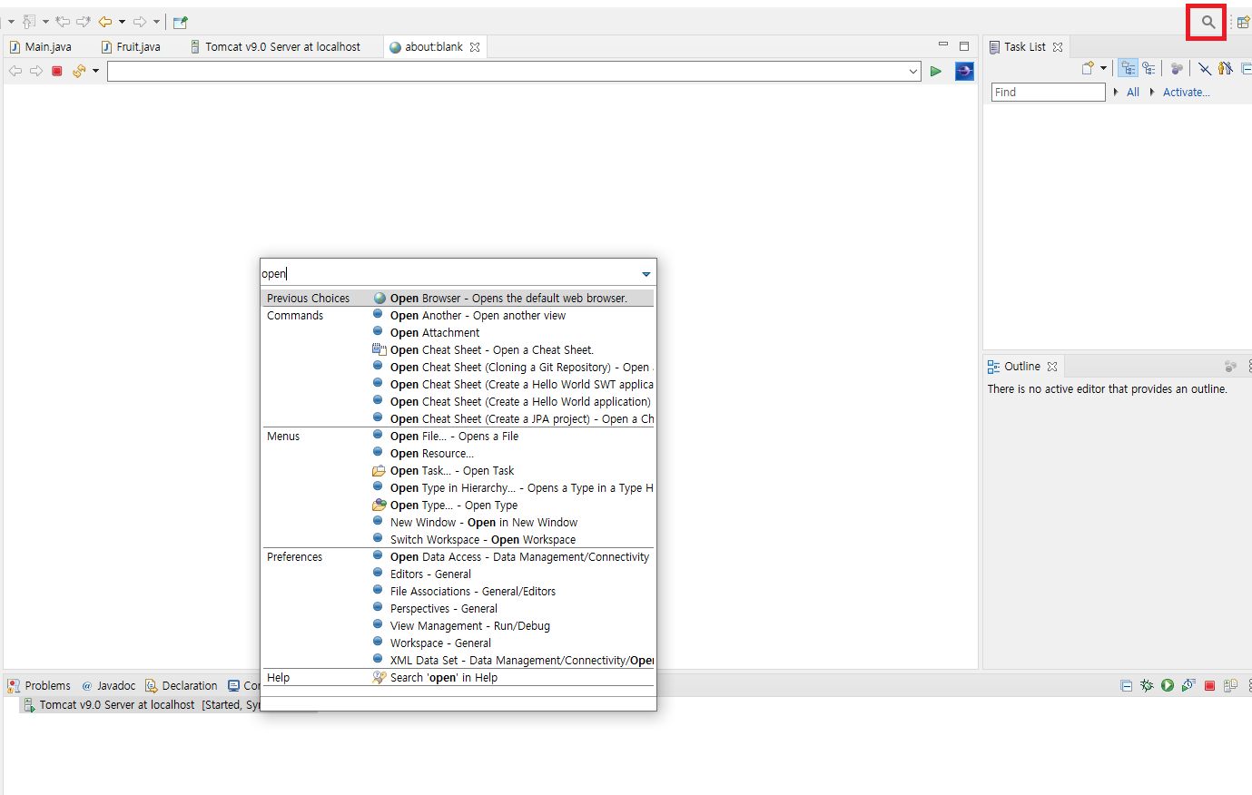
위 도구에 Open Brower가 없다면 우측 위에 돋보기 아이콘을 클릭하고 검색하면 된다.

주소창에 http://localhost:8181를 입력하면 웹 톰캣 서버의 메인 페이지가 나온다.
꼭 이클립스의 Open Brower를 통해 접속하는 것이 아니더라도 크롬에서도 당연히 접속된다.

반응형
'Spring 사전 준비 > JSP Servlet' 카테고리의 다른 글
| [JSP Servlet] 초기화 파라미터 / 데이터 공유 / Listener (0) | 2020.11.26 |
|---|---|
| [JSP Servlet] doGet / doPost / Servlet 기본 원리 / 한글 처리 (2) | 2020.11.25 |
| [JSP Servlet] Servlet 문서 작성법 (0) | 2020.11.24 |
| [JSP Servlet] MVC란? / JSP 문서 작성법 (0) | 2020.11.24 |
| JSP Servlet 소개, Tomcat 서버 생성 (0) | 2020.11.23 |
댓글